开网店:
人群精准,风格统一,价格定位合理的店铺点击率和转化率一般不会太差,可以给买家带来良好的购物体验,淘宝自然也会推荐和店铺的人群以及产品人群相匹配的买家。 下面我们学习淘宝运营深度解析人群标签第二节。
人群标签深度解析-2:精准标签提炼技巧
权重分为店铺权重和产品权重
人气越高(点击,加购,收藏,问大家,分享等),人群精准转化率高销量也会高,产品的权重自然就会很大,产品的权重高了免费流量就比较容易获取,反之人群不准,点击转化不合格,销量也不会有多高,产品权重低,免费流量也难获取。
那么当店铺标签不准的时候如何纠正并提炼出精准的标签呢?
店铺标签是由N个产品标签组成的,只要产品标签准了,店铺标签自然会准。
每当发布一个产品的时候,这个产品必须是和店铺的标签是相符的:风格场景要统一,模特要和产品的人群相符,店铺是25-34的人群,产品也必须要是适合这个年龄段的,产品的价格要和店铺价格带相符,属性也要符合店铺人群需求的,关键词和产品相关性必须强,详情描述也要突出产品卖点符合店铺人群喜好。
做店最核心的就是产品-人群,这些都环环相扣,人群自然不会乱。

举例:比如竞品这个款式蛮好,我们店铺想上,那么先要分析一下产品背后的人群,这个产品核心关键词应该是雪纺连衣裙,碎花连衣裙。通过生意参谋-市场-搜索人群,分析这个核心词后面的人群,这个要专业版才可以,后面会介绍一个免费查看的。
买家性别
买家年龄段以及职业,可以看出雪纺和碎花和吊带连衣裙比较,年龄会偏大,特别是雪纺连衣裙是我们的额核心关键词,主要人群是25-34岁。

买家地域分布,前期预算少的卖家可以投放点击率高的省份和城市。
买家品牌偏好,年龄大一点的相比较年轻人来说,购买能力比较强,喜欢大品牌一点的。
类目偏好:喜欢雪纺连衣裙的还喜欢大码女装和T恤,因为25-34岁的很多是结婚生了孩子的,相对于18-24岁来说会偏胖一点。
做店一定要做有一定利润还要有量的产品,价格太低到最后很可能就是做个搬运工,通过这个数据可以看出110-180的占比不错,有量也有利润,也要和自己店铺价格段也相符。
产品背后的人群和价格段确定了,在看一下竞品的评价买家秀详情问大家,做到人群属性清晰明了,买家关注的问题统计好,做详情的时候按照买家最关心的问题进行排版,可以提升转化率和浏览深度。



然后模特和拍摄场景,可以看出这个模特和产品比较相符,淑女御姐风范,和价格段也比较搭,场景也比较有代入感,这个年龄段的女性比较喜欢咖啡馆和逛商场,我们拍摄的时候借鉴一下就比较好,创新比较难,特别是对中小卖家来说,借鉴就比较快了。


在看一下竞品的引流词和成交词,可以把这些词放到自己的标题和直通车里面。
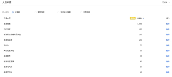
在看一下竞品的流量来源,搜索多还是推广多或者是活动的,搜索和推广多的比较适合我们,比较优化和推广是我们强项,如果是活动或者淘客之类的,我们没有这个优势的,就不要作为竞品。
人群精准,风格统一,价格定位合理的店铺点击率和转化率一般不会太差,可以给买家带来良好的购物体验,系统自然也会推荐和店铺的人群以及产品人群相匹配的买家。
文章来源:开网店官网
